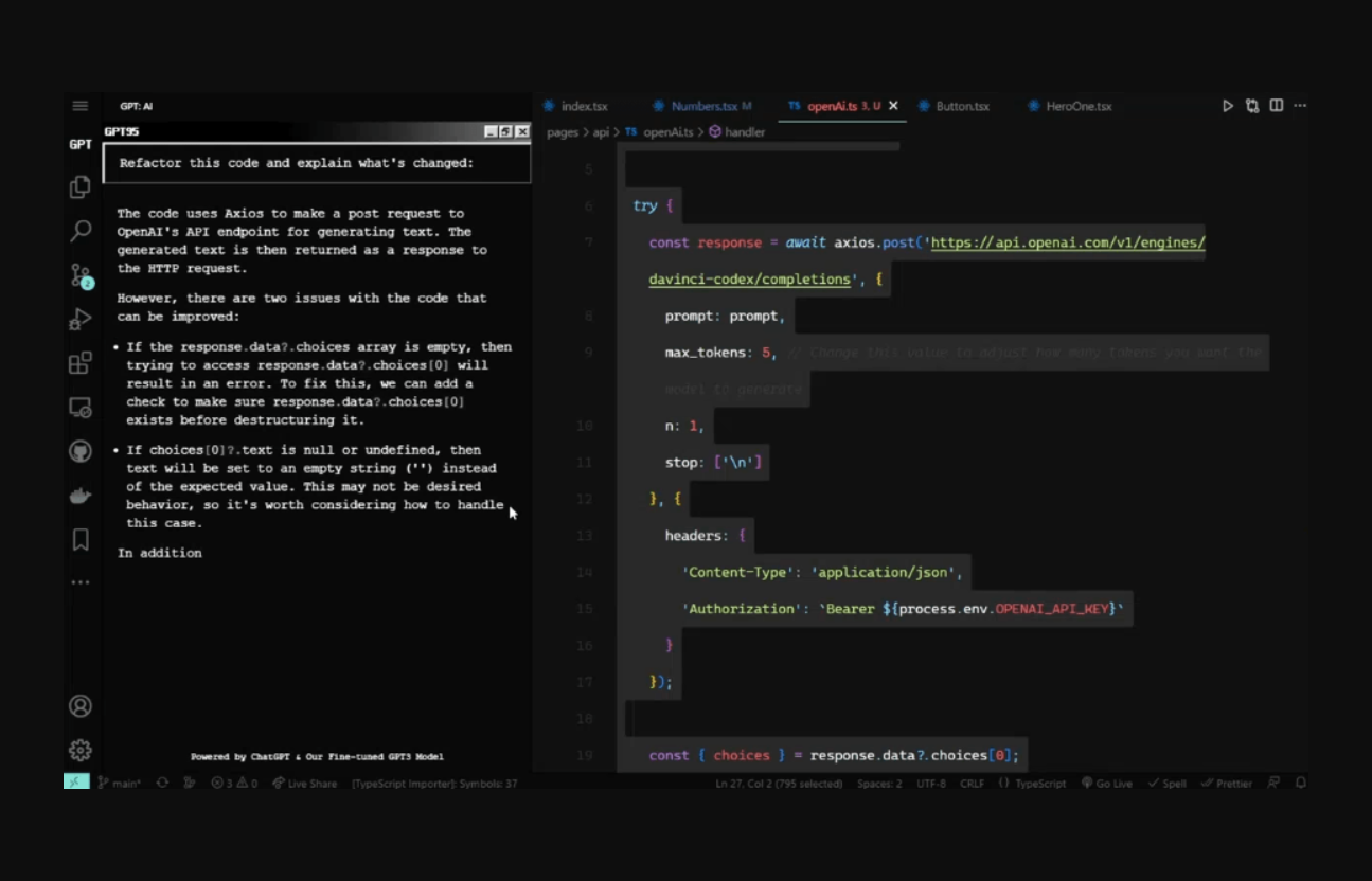
GPT95 is a productivity-focused VSCode extension that uses AI-powered tools for code generation, refactoring, debugging, explanation, and documentation. It features a Windows95-inspired interface and is available for a free trial, with both monthly and yearly paid plans.
GPT95 is an innovative VSCode extension that is designed to assist developers in generating code more efficiently with the help of powerful AI-driven tools. This extension boasts a sleek Windows95-inspired user interface that brings nostalgia to developers while keeping up with the latest technological advancements. With features such as code generation, refactoring, debugging, explanation, and documentation, GPT95 is a one-stop solution for developers looking to save time and produce high-quality code.
IA APP - Fiche Technique
Description
GPT95 is an innovative VSCode extension that is designed to assist developers in generating code more efficiently with the help of powerful AI-driven tools. This extension boasts a sleek Windows95-inspired user interface that brings nostalgia to developers while keeping up with the latest technological advancements. With features such as code generation, refactoring, debugging, explanation, and documentation, GPT95 is a one-stop solution for developers looking to save time and produce high-quality code.